Language:


Text (SMS) Messages

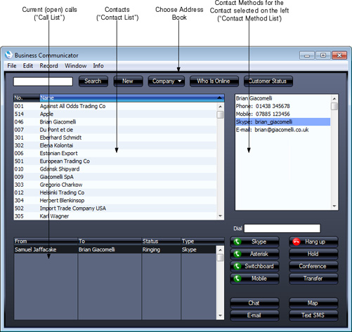
To send a Text (SMS) message, first open the 'Business Communicator' window:

Click on a Contact in the Contact list and then click the [Text SMS] button. The 'Text SMS' window opens:

The Contact's mobile number will appear in the Phone field. If the 'Text SMS: New' window doesn't open, the probable reason will be that the Contact doesn't have a mobile number.

Enter the message in the Text field and click the [Save] button. Your Signature will appear in the Person field, your mobile number will appear in the From Phone field and the Sent box will be marked automatically, signifying that the message has been sent.

The Person field in the Text SMS record will take your Signature from your Person record. Your mobile number in the From Phone field will be chosen as follows:

  1. The Mobile Number in your record in the Contact register will be used. Your record in the Contact register is the one quoted in the Contact Code field on the 'Access' card of your Global User or Person record;

  2. If you do not have a record in the Contact register, or this record does not have a mobile phone number, it will be taken from the Phone 1 or Phone 2 fields (in that order) in your Person record.
If you have access to more than one Company, you therefore need the following, depending on the circumstances:
  • If you have access to more than one Company through Person records in each Company, the Phone 1 or Phone 2 fields in those Person records can supply your mobile number to each Text SMS record. This can also be supplied from records in the Contact register in each Company, connected to each Person record using the Contact Code field on the 'Access' card.

  • If you have access to more than one Company through a Global User record, you need a Person record in each Company from which you will send Text (SMS) messages, to supply your Signature and mobile number to the Text SMS records. If you also have a record in the Contact register in each Company, these records will instead supply the mobile number to the Text SMS records. Each of these Contact records must have the same Contact Number. Enter this Contact Number in the Contact Code field on the 'Access' card of your Global User record. Please refer here for details about Global Users.
Sending a Text (SMS) message also requires the following:
  • The format of the mobile number to which you are sending the Text (SMS) message must be as described on the Contact Numbers page.

  • Sending Text (SMS) messages is a chargeable Cloud Service. To use it, you must have registered your database using the Automatic Internet Enabler method, as described on the Enabler Key page. Please contact your local HansaWorld representative to sign up for the service and for pricing details.
---

In this chapter:

Go back to: